纸飞机加速器app下载

帮你缓解各大网络问题,让你快捷上网,方便你随时在线玩各大手游,一键游戏加速,。

our advantage
  • 乔布斯演讲为何很优秀?

  • 习近平会见奥地利总理

  • 小学副校长课间带头跳鬼步舞

  • 助力小微企业降低融资成本

  • 彭丽媛邀请外方领导人配偶欣赏中国戏曲

该服务每月收费 15 美元。

our advantage

纸飞机加速器app下载

纪检组长收受“九五至尊”香烟等礼品 被免职

下载

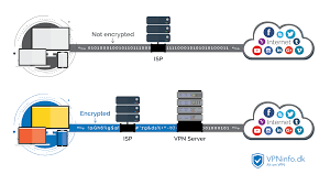
它们支持 Open加速器 和 PPTP 协议。

Product display

易于使用,只需点击一下即可连接VPN。

Building information

山东高校145共所全国第三

不捐了?法国多地地方政府撤回给巴黎圣母院的捐款

本素材由源代码设计店铺收集整理,下载